Using International Standards to link Intellectual Property Metadata.
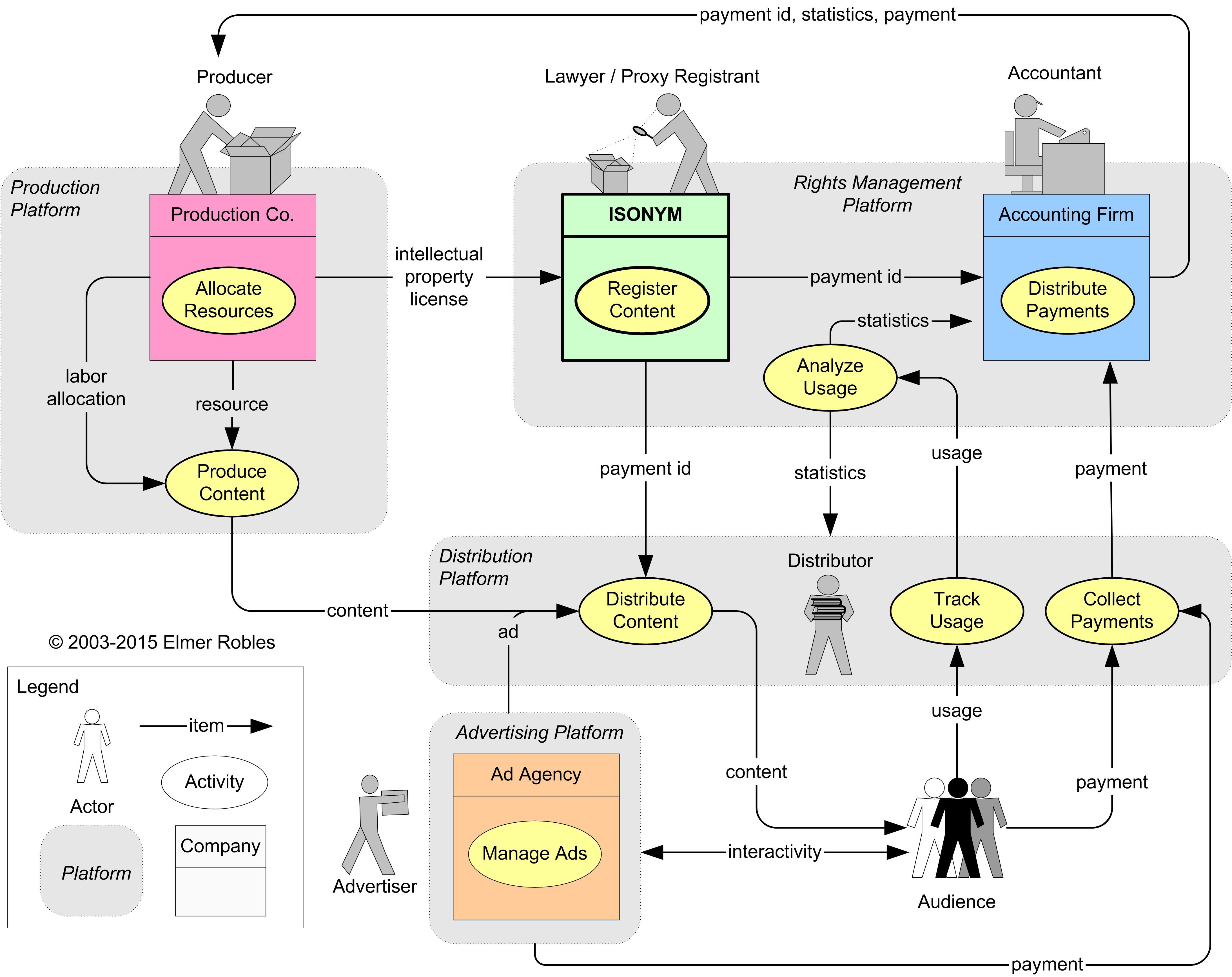
This diagram shows a typical Copyright Industry supply chain. Isonym provides a distributed ledger service for Rights Owners to register their content and issue Intellectual Property (IP) licenses. Some IP license data (e.g. Time, Territory, and Type) may be made public. The private data of the IP license (e.g. Consideration, Conditions, and Collections) is encrypted, hashed, and stored in a Distributed Ledger. Isonym uses the hash to issue ISO20022-compliant smart contracts that execute payments between entities in the supply chain.
